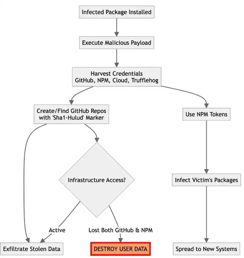
Dead Man’s Switch: El Ataque a La Cadena de Suministro de npm
  • No hay sugerencias porque el campo de búsqueda está vacío.

Artículos Relacionados

Nuevo Malware PDFSider para Windows Detectado en Empresas Fortune 100

Un grupo de atacantes de ransomware intentó comprometer la red de una empresa Fortune 100 del

El Mercado Invisible del Cibercrimen:Vender Accesos es Negocio

Puede que cuando pienses en un ciberataque imagines a un hacker entrando directamente en una

Las Historias más Impactantes de Ciberseguridad y Ciberataques en 2025

2025 fue un año clave para la ciberseguridad. Estuvo marcado por ciberataques de alto impacto,